[KNOWN ISSUE] Grid-RGB artifacts with Starlight on macOS 26 (Apple silicon)

When using Starlight Mini on macOS 26, some exports may show grid-like artifact output.

Workaround

There is currently no reliable workaround for this issue.


Status

macOS 26 is not yet officially supported for Topaz Video, and this limitation is noted in the minimum system requirements for Topaz Video.

The team is aware of the behavior on macOS 26 and is investigating. This post will be updated when support is added or a fix becomes available.

UPDATE 2/12/26: macOS 26.3 was just released and seems to have resolved most issues with this issue. When you have a chance, please update to macOS 26.3 and let us know whether you’re still seeing the quality issues.

Topaz Video 1.1.0

Mac Studio M3 Ultra 96GB RAM

The release notes for v1.1.0 claim “improved” quality and performance with Starlight (Mini) when rendering locally on Mac.

This must be some strange new usage of the word “improved” that I was previously unaware of.

Here’s an example still from a two second Starlight export – original first:

I’ll admit it’s faster than before – faster at producing garbage.

2 Likes

Seems like it does stop at some point generating.

@Lingyu

I get just black video, I mean totally black and nothing visible in the export when using Starlight. I am using Mac Studio M1 Ultra with 64 Core GPU and 128 Ram and 8Tb storage. Video Ai version 1.1.0

The video I tried to export is 3 minutes and 29 seconds long 720p PAL not NTSC with 25 FPS. Any recommended setting that can help me with the solution?

I’m getting the same results as your export example (Mac Studio M2 Ultra 64GB). I even just upgraded to a Pro license because I read the improvements were only for Pro. Looks the same as it did before.

I am getting the same results with my Mac Studio M2 Ultra

Same for me. As before. Mac Studio M4. I’ve tried downgrading and the thing they suggested with the dimensions and it does the exact same thing every time. I can’t get it to work in the old VEAI 7 anymore, either.

Yes. starlight on AppleSilicon is heavily broken up to the point of being unusable.

That said I don’t have such image garbage, just the quality of the output is only merely better (if at all) than the conventional models and it only does 2x regardless of what you set.

And: the TVAI beta still works here (M2 Ultra) but is unbearably slow and crash prone plus it’s extremely picky which input it accepts and which not.

Since this has been reported several times but been vastly ignored I have kinda given up SL on the Mac (also considering TLs history with bugs on the Mac).

So, if you have a Mac and want Starlight it’s maybe better to look somewhere else- SeedVR2 e.g. (but only cloud, unfortunately..)

2 Likes

This issue is still an open bug and is caused by MacOS 26 Tahoe. MacOS 26 is not yet officially supported yet per the minimum system requirements for Topaz Video. I’ll post an update here once there is one.

1 Like

So this is OUR fault for upgrading to the latest MacOS? Or it’s Apple’s fault? Of course, the fault can NEVER be with Topaz, can it.

Mac users pay the same price for the software as Windows users but the Mac version is constantly lagging behind in quality.

I sometimes wonder why Topaz bothers with Mac at all.

Andy

4 Likes

Dito. Still not supporting MacOS 26 is kinda as if they didn’t support the last windows 11 feature update. I mean, Tahoe was officially released over three months ago.

And it’s not as if those OS updates weren’t long enough in Beta for devs to adapt their software that it works on release date.

Besides I strongly doubt the macOS 26 being at fault as here there was absolutely no difference in TV(AI) running under the previous version or OS 26.

Can maybe someone still on the previous OS test Starlight on their M chip and report if he gets artifacts?

And P.S.: Why they still bother with Mac:

According to those download counts they’d lose (another after that subscription stunt) considerable amount of customers if they abandoned that platform…

But yes, either do it right or not at all.

4 Likes

Ironically, SeedVR2 produces similar artefacts on macOS 26 when run locally, so we may have to wait for the developer to update SeedVR2 to fix this, since IIRC Topaz Video also uses SeedVR2 somewhere in the workflow. If that’s the case it may explain (though not excuse) the current situation.

1 Like

I can confirm the issue with Starlight on M4 Max with 36GB on Tahoe… Completely unusable. 1x and 2x produce the same effect. Well, I can still read the title of the series :frowning:

?

I thought there was no local SeedVR2 for AppleSilicon?

Where do you get it - and do you have an installation advice / how-to?

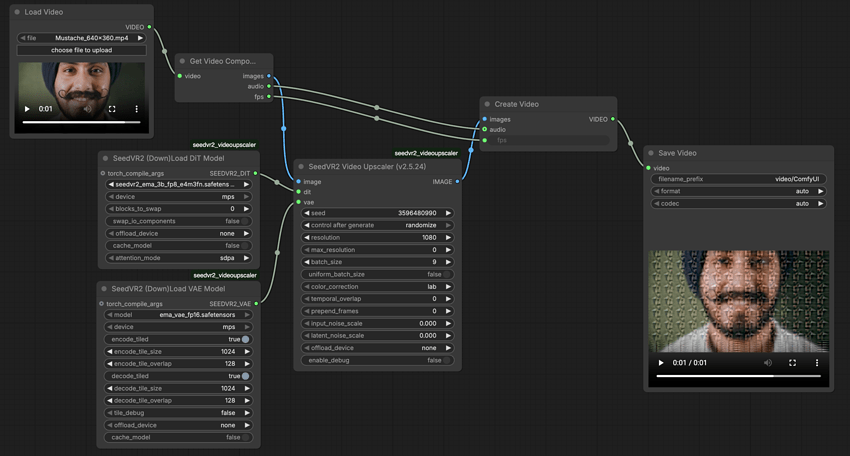
I’m new at this game so apologies if I’ve misunderstood, but I installed SeedVR2 v2.5.24 in ComfyUI on a Mac Studio M3 Ultra with 96GB, and while it works when upscaling still images, it produces similar garbage as TV when attempting a video. See attached workflow screenshot of the processed sample that comes with SeedVR2, which is typical of the results. Even at this size you can see it’s not right.

This is in danger of going OT so feel free to DM me if you want any other information.

1 Like

I’ve just found that it is NOT simply macOS 26 that causes this bug but apparently the 26.2 upgrade.

I already was on Tahoe (26.0.x) and Starlight worked (kinda, apart from the other reported bugs…)

(Starlight on M2 Ultra with Tahoe / macOS 26.0)

-but now, directly after the update to 26.2 it’s producing the same garbage as for everyone.

(Starlight on M2 Ultra, Mac OS 26.2)

@margaux.topazlabs maybe this helps - so you could ask Apple what they changed in between 26.0 and 26.2?

It’s a shame because it worked really well for a few weeks…It’s the only model that could do anything with some old PBS tv shows that I had been trying to clean up for years.

Are you in touch with Apple about this - are Apple aware of that?

Since this is caused by something Apple changed in 26.2.

The first 26.3 Beta is out but the bug is the same. It really should be working again in 26.3, so you or Apple (or both) need to address this.

1 Like

The same issue is still present in the newly-released TV v1.1.1. The first developer release of macOS 26.2 was November 18 2025, so Topaz have had nearly two months to test TV under 26.2. That ought to be long enough. The obvious conclusion is that local running of Starlight on Mac is low on their list of priorities.

2 Likes

I can confirm that. Installed the new version and it also downloaded the SL model again. But the result is quite the same pixel garbage as before. And that for all, 1x, 2x and 4x upscales.

And the deafening silence here to the question if Apple knows about this somehow speaks for itself, too.

1 Like